May
27
May
27
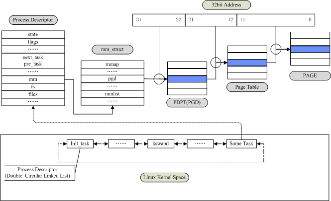
话说今晚用visio 2007画张图,看那两本书看得我是死去活来啊(就是说半途睡着了一次)
一本是《深入理解Linux内核》,一本是《深入理解Linux虚拟内存管理》,书名都差不多,内容也差不多郁闷。
最后理出来这些东西凑进了图里:
init_tast, double circular linked list, process descriptor, mm_struct, pgd, pt, page ...
一本是《深入理解Linux内核》,一本是《深入理解Linux虚拟内存管理》,书名都差不多,内容也差不多郁闷。
最后理出来这些东西凑进了图里:
init_tast, double circular linked list, process descriptor, mm_struct, pgd, pt, page ...
May
25
前些天在《Head First设计模式》上看到了这一原则。
书上的例子非常好,鸭子的飞行行为和嘎嘎叫的行为确实可以从父类继承得到
但是如果出现橡皮鸭子,它不会叫也不会飞,如果要把它归类为鸭子,那么代码就有得写了(更详细内容参见该书)。
今天突然想起另外一个问题,某天看到一句话:Java采用接口,避免了多继承带来的问题。
于是去Google了一下多继承存在的问题,然后就发现,除了继承带来的冗余数据和方法之外,另一个大问题就是钻石问题。
@ 2009-05-26 下面举的例子有点问题,详情参见篇后sandy的评论
话说端午节快到了,该是吃粽子的时候了——
我们知道米饭和豆沙都是(继承)食品,然后我们用米饭包住豆沙放在锅里蒸一下,我们就得到了(派生)粽子。
这样的结构是:
食品
/ \
米饭 豆沙
\ /
粽子
这是一个菱形,于是被成为钻石问题:如果食品里有一个成员 "好吃程度",那么粽子的"好吃程度"是继承自哪一个呢?
在C++这个支持多继承的语言里面,如果直接使用
然后就会发现编译器(g++)报错:对成员"好吃程度"的请求有歧义(ambiguous)。
不过好在有3个解决方式:
1。重新定义一个好吃程度覆盖米饭和豆沙的好吃程度。
2。指明是哪个父类的好吃程度:例如 粽子a.米饭::好吃程度 或者 粽子a.豆沙::好吃程度
3。使用虚拟继承(虚基类),详情请STFW。
于是我突然想到其实这里如果使用"多用组合,少用继承"的设计原则(很像解决方法2),那么问题就解决拉:
当然这只是一个很初步的想法,代码也非常不严谨,谨以此抛砖引玉,欢迎交流。
书上的例子非常好,鸭子的飞行行为和嘎嘎叫的行为确实可以从父类继承得到
但是如果出现橡皮鸭子,它不会叫也不会飞,如果要把它归类为鸭子,那么代码就有得写了(更详细内容参见该书)。
今天突然想起另外一个问题,某天看到一句话:Java采用接口,避免了多继承带来的问题。
于是去Google了一下多继承存在的问题,然后就发现,除了继承带来的冗余数据和方法之外,另一个大问题就是钻石问题。
@ 2009-05-26 下面举的例子有点问题,详情参见篇后sandy的评论
话说端午节快到了,该是吃粽子的时候了——
我们知道米饭和豆沙都是(继承)食品,然后我们用米饭包住豆沙放在锅里蒸一下,我们就得到了(派生)粽子。
这样的结构是:
食品
/ \
米饭 豆沙
\ /
粽子
这是一个菱形,于是被成为钻石问题:如果食品里有一个成员 "好吃程度",那么粽子的"好吃程度"是继承自哪一个呢?
在C++这个支持多继承的语言里面,如果直接使用
粽子 粽子a;
cout << 粽子a.好吃程度 << endl;
cout << 粽子a.好吃程度 << endl;
然后就会发现编译器(g++)报错:对成员"好吃程度"的请求有歧义(ambiguous)。
不过好在有3个解决方式:
1。重新定义一个好吃程度覆盖米饭和豆沙的好吃程度。
2。指明是哪个父类的好吃程度:例如 粽子a.米饭::好吃程度 或者 粽子a.豆沙::好吃程度
3。使用虚拟继承(虚基类),详情请STFW。
于是我突然想到其实这里如果使用"多用组合,少用继承"的设计原则(很像解决方法2),那么问题就解决拉:
class 粽子: public 食品{
private:
米饭 米饭a;
豆沙 豆沙a;
public:
粽子(){
好吃程度 = (米饭a.好吃程度 + 豆沙a.好吃程度) / 2; //其实我觉得豆沙a的权值应该大些=.=
}
};
private:
米饭 米饭a;
豆沙 豆沙a;
public:
粽子(){
好吃程度 = (米饭a.好吃程度 + 豆沙a.好吃程度) / 2; //其实我觉得豆沙a的权值应该大些=.=
}
};
当然这只是一个很初步的想法,代码也非常不严谨,谨以此抛砖引玉,欢迎交流。
May
25
开始学习winsock(应付网络程序设计的大作业)
在网上搜"winsock 入门",然后都是一堆很ooxx的东西,反正你看了就是不知道怎么写程序就是了。
试着写下一些代码,却发现出现一堆类似
这样的错误。
Google了一下,众说纷纭啊,有说extern "C"的,有说少lib路径的
最后在CSDN的论坛上发现有个人遇到这个问题,贴了个程序,后面别人给的建议有效了:
编译:
C:\code\> g++ a.cpp -lwsock32
加上libwsock32的库即可。。。汗。
在网上搜"winsock 入门",然后都是一堆很ooxx的东西,反正你看了就是不知道怎么写程序就是了。
试着写下一些代码,却发现出现一堆类似
引用
undefined reference to `socket@12'
undefined reference to `htons@4'
undefined reference to `htons@4'
Google了一下,众说纷纭啊,有说extern "C"的,有说少lib路径的
最后在CSDN的论坛上发现有个人遇到这个问题,贴了个程序,后面别人给的建议有效了:
#include<iostream>
#include<windows.h>
#include<winsock.h>
using namespace std;
int main() {
WSADATA wsaData;
WSAStartup(MAKEWORD(1,1),&wsaData);
cout<<"hello"<<endl;
int sockfd = socket(AF_INET, SOCK_STREAM, 0);
sockaddr_in host;
int port = htons(8080);
}
#include<windows.h>
#include<winsock.h>
using namespace std;
int main() {
WSADATA wsaData;
WSAStartup(MAKEWORD(1,1),&wsaData);
cout<<"hello"<<endl;
int sockfd = socket(AF_INET, SOCK_STREAM, 0);
sockaddr_in host;
int port = htons(8080);
}
编译:
C:\code\> g++ a.cpp -lwsock32
加上libwsock32的库即可。。。汗。
May
25
很纠结地最后可以参加这个比赛了,但是这个比赛只能两个人参加,于是BFS只能拆散了。
Sandy和Boluor组队,然后我另外去找了Eire组成新队,队名70km :D
12点左右就到了机房,结果LCY说对外通知是12:30入场>_<|| 郁闷。
然后随便找一台机器测试了一会儿,到大约12点40的时候被安排坐到team30的位置(可是我们是team51=.=)
花了一点时间把vimrc先大致敲了一点进去,和eire讲了一点vim的基本操作,敲了一个model.cpp
1点多一点点开始比赛,8道题目,可是国软这次这么小气,两个人才一份题目,orz。
于是把题目拆开,Felix负责ABCD,Eire负责EFGH。
还好是中文,看完比较快,Eire说后面四道题目貌似没有直接可以写的
然后我看到B是一个简单的BFS,C是一个更简单的模拟水题
于是直接上去敲C,结果很快就WA了,检查了一下,发现一个小错误,Submit,又WA,超郁闷。
打印代码一边检查,然后Eire看H题,我和他讨论了一下,刚开始想到记忆化搜索
但是发现不对,没有高精肯定要溢出,高精效率又太低。
于是列出一个不太严谨的式子:如果把n拆成x份,那么最后的结果是x^(n/x)(忽略小数)
然后大致证明了3是最划算的(我居然忘了怎么求导T_T 还好Eire还记得。。。)
然后又大致觉得如果是4就应该拆成2 * 2
于是顺着这个不严格证明得出的思路写代码。
其间Felix改了一下C题,又WA,检查代码发现多了一个测试的printf T_T,注释,提交,AC@35min
一个简单的C题被我搞出3个WA。。。罪人啊。。。。
很快Eire根据那个"证明"结果写出了代码,提交,1AC@42。振奋。
然后Felix看B题的BFS应该很简单,虽然Eire有点担心,但是还是毅然决然地开题
写完以后测试发现不太对,打印代码一边晾去,由Eire开始写他想得已经差不多的G题
其间Eire又转去细想,而Felix在打印的代码上面发现了几处错误
改正以后样例基本OK了,然后是最后一个不对
自己看了一下样例,发现是样例错了,于是问judge。
结果被告知出题人kid正在地大回途中,waiting。。。
于是Eire继续G题,由于roman 2 arabic的函数写得很好,然后用一个struct+stable_sort,1AC@114min
这个时候开始网络变得非常垃圾,点一个Refresh就能把PC^2卡死,超郁闷。
还好等了不是太久kid回来了,原来是他把6写成5了,不好改题目,于是就把数据改了。
然后提交之,发现TLE了,超囧。
检查了一下,发现在BFS的循环里面有错,队尾指针在某个情况下不会改变(以前没遇到过),于是很囧地进入死循环TLE
修改了以后检查了一遍,又发现一些其他的错误,一并改之,提交,WA@130+min T_T
很郁闷很郁闷地继续检查,大概160min发现原来是存名字的map在每一个case之前没有clear,超囧。
又提交一次,还是WA!郁闷啊郁闷啊郁闷。
纠结了很久,大概30min以后问了maner是不是最后一个case后面不需要再加\n
maner说,大概是。。。于是改之,提交,终于AC@196min...
剩下的四道题目和Eire讨论了一下:
A题是一个枚举+二维DP的问题,Felix能想出这个框架,但是实在是不会写DP,无奈放弃
D题状似计算几何,但是细看其实不然。Felix也想出了应用容斥原理的算法基本框架,就是不会写T_T
E题可见边——Eire很后悔地说没有带上图形学的书。。。
F题奇怪的比赛——完全没有思路,嗯。
此时70km@Rank2,仅次于momo+feli。
但是后面好几个队伍都出了3题甚至4题,估计很快就能超过我们,郁闷
更郁闷的是LCY同志宣布:由于比赛过程中网络状况比较差,比赛延长半个小时
于是我深情地拉着LCY的手说:我恨你T_T
由于最后一个半小时都没有题目可以做,于是Eire在5点多一些就先跑路了
Felix非常无聊地水了一下D题,毫无意外地TLE,于是也不再继续写了。。。。
——
最后非常意外地70km还是留在Rank2的位置。究其原因,主要有这么几点:
首先,因为从地大回来的队伍不仅推迟一个小时才开始做题,而且都太累了——毕竟写了一天的代码啊,此乃侥幸。
其次,做题策略把握得比较好——
a) 看题,我们把所有的题目都快速扫过去,没有一看到简单的就急于做出来,
因此在整个比赛的过程中基本上是按照从简单到难的顺序做出来,这个还是比较划算的
b) 比赛的过程中时间安排得好。一旦觉得自己会陷入僵局的时候就打印代码换人写
事实上确实是,在纸上看代码很容易找到代码的错误,并且往往一次能找出不止个一并改好
c) 把自己的想法适当地和队友讨论,这样能让自己明确自己的思路,找到自己可能存在的问题,
同时如果自己存在问题,也可以借助队友的局外人身份找出(旁观者清啊!)
再次,河蟹的队伍气氛也很重要。整个比赛过程中非常开心,无论是卡题还是AC还是WA还是TLE(其实后两个结果都是Felix的贡献T_T),都可以笑得很happy,一点沉重的气氛都没有,我觉得这对队伍比赛时的状态有非常积极的作用,让我想起的去年暑假集训的Matrix76队,气氛一向都是非常河蟹。
此外,发现自己的基础还有很大一部分不扎实,主要体现在:
1. 简单的DP不会写.....
2. 容斥原理不会写.....
3. 算法流程没有完全想清楚就开始码字.....
4. 一个BFS能写出好几个错误,边写编改.....
5. 居然能挂在初始化上面,无语啊无语啊无语。。。
以上,OVER,特别感谢队友Eire同学,嗯。
Sandy和Boluor组队,然后我另外去找了Eire组成新队,队名70km :D
12点左右就到了机房,结果LCY说对外通知是12:30入场>_<|| 郁闷。
然后随便找一台机器测试了一会儿,到大约12点40的时候被安排坐到team30的位置(可是我们是team51=.=)
花了一点时间把vimrc先大致敲了一点进去,和eire讲了一点vim的基本操作,敲了一个model.cpp
1点多一点点开始比赛,8道题目,可是国软这次这么小气,两个人才一份题目,orz。
于是把题目拆开,Felix负责ABCD,Eire负责EFGH。
还好是中文,看完比较快,Eire说后面四道题目貌似没有直接可以写的
然后我看到B是一个简单的BFS,C是一个更简单的模拟水题
于是直接上去敲C,结果很快就WA了,检查了一下,发现一个小错误,Submit,又WA,超郁闷。
打印代码一边检查,然后Eire看H题,我和他讨论了一下,刚开始想到记忆化搜索
但是发现不对,没有高精肯定要溢出,高精效率又太低。
于是列出一个不太严谨的式子:如果把n拆成x份,那么最后的结果是x^(n/x)(忽略小数)
然后大致证明了3是最划算的(我居然忘了怎么求导T_T 还好Eire还记得。。。)
然后又大致觉得如果是4就应该拆成2 * 2
于是顺着这个不严格证明得出的思路写代码。
其间Felix改了一下C题,又WA,检查代码发现多了一个测试的printf T_T,注释,提交,AC@35min
一个简单的C题被我搞出3个WA。。。罪人啊。。。。
很快Eire根据那个"证明"结果写出了代码,提交,1AC@42。振奋。
然后Felix看B题的BFS应该很简单,虽然Eire有点担心,但是还是毅然决然地开题
写完以后测试发现不太对,打印代码一边晾去,由Eire开始写他想得已经差不多的G题
其间Eire又转去细想,而Felix在打印的代码上面发现了几处错误
改正以后样例基本OK了,然后是最后一个不对
自己看了一下样例,发现是样例错了,于是问judge。
结果被告知出题人kid正在地大回途中,waiting。。。
于是Eire继续G题,由于roman 2 arabic的函数写得很好,然后用一个struct+stable_sort,1AC@114min
这个时候开始网络变得非常垃圾,点一个Refresh就能把PC^2卡死,超郁闷。
还好等了不是太久kid回来了,原来是他把6写成5了,不好改题目,于是就把数据改了。
然后提交之,发现TLE了,超囧。
检查了一下,发现在BFS的循环里面有错,队尾指针在某个情况下不会改变(以前没遇到过),于是很囧地进入死循环TLE
修改了以后检查了一遍,又发现一些其他的错误,一并改之,提交,WA@130+min T_T
很郁闷很郁闷地继续检查,大概160min发现原来是存名字的map在每一个case之前没有clear,超囧。
又提交一次,还是WA!郁闷啊郁闷啊郁闷。
纠结了很久,大概30min以后问了maner是不是最后一个case后面不需要再加\n
maner说,大概是。。。于是改之,提交,终于AC@196min...
剩下的四道题目和Eire讨论了一下:
A题是一个枚举+二维DP的问题,Felix能想出这个框架,但是实在是不会写DP,无奈放弃
D题状似计算几何,但是细看其实不然。Felix也想出了应用容斥原理的算法基本框架,就是不会写T_T
E题可见边——Eire很后悔地说没有带上图形学的书。。。
F题奇怪的比赛——完全没有思路,嗯。
此时70km@Rank2,仅次于momo+feli。
但是后面好几个队伍都出了3题甚至4题,估计很快就能超过我们,郁闷
更郁闷的是LCY同志宣布:由于比赛过程中网络状况比较差,比赛延长半个小时
于是我深情地拉着LCY的手说:我恨你T_T
由于最后一个半小时都没有题目可以做,于是Eire在5点多一些就先跑路了
Felix非常无聊地水了一下D题,毫无意外地TLE,于是也不再继续写了。。。。
——
最后非常意外地70km还是留在Rank2的位置。究其原因,主要有这么几点:
首先,因为从地大回来的队伍不仅推迟一个小时才开始做题,而且都太累了——毕竟写了一天的代码啊,此乃侥幸。
其次,做题策略把握得比较好——
a) 看题,我们把所有的题目都快速扫过去,没有一看到简单的就急于做出来,
因此在整个比赛的过程中基本上是按照从简单到难的顺序做出来,这个还是比较划算的
b) 比赛的过程中时间安排得好。一旦觉得自己会陷入僵局的时候就打印代码换人写
事实上确实是,在纸上看代码很容易找到代码的错误,并且往往一次能找出不止个一并改好
c) 把自己的想法适当地和队友讨论,这样能让自己明确自己的思路,找到自己可能存在的问题,
同时如果自己存在问题,也可以借助队友的局外人身份找出(旁观者清啊!)
再次,河蟹的队伍气氛也很重要。整个比赛过程中非常开心,无论是卡题还是AC还是WA还是TLE(其实后两个结果都是Felix的贡献T_T),都可以笑得很happy,一点沉重的气氛都没有,我觉得这对队伍比赛时的状态有非常积极的作用,让我想起的去年暑假集训的Matrix76队,气氛一向都是非常河蟹。
此外,发现自己的基础还有很大一部分不扎实,主要体现在:
1. 简单的DP不会写.....
2. 容斥原理不会写.....
3. 算法流程没有完全想清楚就开始码字.....
4. 一个BFS能写出好几个错误,边写编改.....
5. 居然能挂在初始化上面,无语啊无语啊无语。。。
以上,OVER,特别感谢队友Eire同学,嗯。
May
24
虽然在报名截止之前匆匆交了120,还花了50多买了一本教程,但是后来一直没有抽时间好好复习,以至于说过n次不想考了。
昨晚在看了半晚上《李彦宏的百度世界》以后,终于毅然决然地捧起了《软件设计师教程》——毕竟花了50多,不看完太浪费了。
于是花了大概三四个小时翻完了。
然后打开玉哥发到班群邮件里面的那个历年试题.chm,看了2006年5月的题目(因为有答案),3点,睡觉
早上7点30撑起眼皮爬起床,8点20在华师门口和璐希、佳璐汇合,然后佳璐带路到9301去。好困。
8点45左右入场,9点开考。
监考的似乎相当业余,不检查是否有枪手,发卷子和答题卡也很随意,导致我差点被忽略掉。。
题目其实都蛮简单,大约1个小时多一点做完,涂答题卡,检查是否涂错,然后大概点了一下
大概有十几题是不确定是否能作对的,大概有50~55题是比较有把握的,因此估分是55~60。
p.s. 总共75题,每题1分,据说一般45就算过。
交卷,10:15。
监考人问:草稿纸呢?
答:你们有发么?
监考人:...
10:30回到宿舍,然后打开那个chm,把05年下半年的下午题也看了一遍。
12点出去吃个午饭,回来睡午觉。1点07被电话吵醒,郁闷。继续眯,1点20起床。然后走到考场。
下午的题目更简单了。
前三题是DFD,数据库,UML,虽然对UML不熟,但是瞎蒙总能蒙不少分数的。
第四题是伪代码描述FLOYD的填空,超简单。
第5,6,7分别是C/C++/JAVA的填空,三选一。
第5题是用C写的二叉树非递归中序遍历,很简单,直接做了。
检查一遍,交卷,15:00。
估摸着应该也是在55~60分把。
p.s. 总共答出5题,每题15分,一般也是45算过。
看来软考是混过去了。
回想一下觉得其实考题不难,大部分都是平时课程的内容,综合到一块而已。
昨晚在看了半晚上《李彦宏的百度世界》以后,终于毅然决然地捧起了《软件设计师教程》——毕竟花了50多,不看完太浪费了。
于是花了大概三四个小时翻完了。
然后打开玉哥发到班群邮件里面的那个历年试题.chm,看了2006年5月的题目(因为有答案),3点,睡觉
早上7点30撑起眼皮爬起床,8点20在华师门口和璐希、佳璐汇合,然后佳璐带路到9301去。好困。
8点45左右入场,9点开考。
监考的似乎相当业余,不检查是否有枪手,发卷子和答题卡也很随意,导致我差点被忽略掉。。
题目其实都蛮简单,大约1个小时多一点做完,涂答题卡,检查是否涂错,然后大概点了一下
大概有十几题是不确定是否能作对的,大概有50~55题是比较有把握的,因此估分是55~60。
p.s. 总共75题,每题1分,据说一般45就算过。
交卷,10:15。
监考人问:草稿纸呢?
答:你们有发么?
监考人:...
10:30回到宿舍,然后打开那个chm,把05年下半年的下午题也看了一遍。
12点出去吃个午饭,回来睡午觉。1点07被电话吵醒,郁闷。继续眯,1点20起床。然后走到考场。
下午的题目更简单了。
前三题是DFD,数据库,UML,虽然对UML不熟,但是瞎蒙总能蒙不少分数的。
第四题是伪代码描述FLOYD的填空,超简单。
第5,6,7分别是C/C++/JAVA的填空,三选一。
第5题是用C写的二叉树非递归中序遍历,很简单,直接做了。
检查一遍,交卷,15:00。
估摸着应该也是在55~60分把。
p.s. 总共答出5题,每题15分,一般也是45算过。
看来软考是混过去了。
回想一下觉得其实考题不难,大部分都是平时课程的内容,综合到一块而已。
May
20
XenLab项目里我这一块有了新进展:从System.map里面找到了init_task的虚拟地址。
简而言之,init_task就是linux的第一个进程,在载入init以后,它就进入一个无限循环,然后就变成传说中的idle进程。
更详细的内容参考《深入理解Linux内核》等相关资料。
当然,init_task的地址本来是不用费心去找的,如果你写一个内核模块,这个符号是可以直接引用的:
但是我的目标是:从“Linux外”找到这个init_task的地址
因为我是要从Xen虚拟机的Dom0(类似宿主机的概念)去入侵DomU(类似客户机的概念)
找到init_task以后,我们就可以遍历Linux中的所有进程,然后就可以做一些ooxx的事情了。
因为宿主机是无法直接调用客户机的API,自然无法通过上述方式获得init_task地址。
本来是想通过某种方式直接从DomU中找出这个地址,但是毫无头绪
后来发现System.map可以挖出这个地址,虽然这个方法很挫,但是起码可以进行下一步的动作了。
简而言之,init_task就是linux的第一个进程,在载入init以后,它就进入一个无限循环,然后就变成传说中的idle进程。
更详细的内容参考《深入理解Linux内核》等相关资料。
当然,init_task的地址本来是不用费心去找的,如果你写一个内核模块,这个符号是可以直接引用的:
struct task_struct *task = &init_task;
但是我的目标是:从“Linux外”找到这个init_task的地址
因为我是要从Xen虚拟机的Dom0(类似宿主机的概念)去入侵DomU(类似客户机的概念)
找到init_task以后,我们就可以遍历Linux中的所有进程,然后就可以做一些ooxx的事情了。
因为宿主机是无法直接调用客户机的API,自然无法通过上述方式获得init_task地址。
本来是想通过某种方式直接从DomU中找出这个地址,但是毫无头绪
后来发现System.map可以挖出这个地址,虽然这个方法很挫,但是起码可以进行下一步的动作了。
May
20
本文包含一个很挫的算法和一个很赞的算法
-----------------------
24点是一个足够古老的游戏了:
给出四个一位数(可能重复),使用加减乘除和括号将这四个数字整合成一个算式,使得算式的结果等于24。
当然,不是所有的四个一位数都可以组合成24的,比如1,1,1,1显然就不能。
有两个经典的组合是 1, 5, 5, 5 和 3, 3, 8, 8 —— 你可以找出有效解吗?
对于任意给出的四个一位数,如果不考虑重复的情况(比如1,5,5,5,把三个5当成不同的数字)
那么可以算出,可能的算式有 (4*3*2*1) * (1*2+1*1+2*1) * (4 * 4 * 4) = 7680种。
这么大的数字用人脑去算是很不合理的,所以应该写一个程序来处理,嗯。
(中间的 1 * 2 + 1 * 1 + 2 * 1是什么?——下面再说)
这个程序的实现我大一的时候曾经想过,但是那时候对语言掌握都很差,更别说写出具体的回溯等算法来实现。
昨天又想到这个问题,于是拖了这么久,终于在今天把代码写出来了(一题两年出,一跑就郁闷)。
-----------------------
24点是一个足够古老的游戏了:
给出四个一位数(可能重复),使用加减乘除和括号将这四个数字整合成一个算式,使得算式的结果等于24。
当然,不是所有的四个一位数都可以组合成24的,比如1,1,1,1显然就不能。
有两个经典的组合是 1, 5, 5, 5 和 3, 3, 8, 8 —— 你可以找出有效解吗?
对于任意给出的四个一位数,如果不考虑重复的情况(比如1,5,5,5,把三个5当成不同的数字)
那么可以算出,可能的算式有 (4*3*2*1) * (1*2+1*1+2*1) * (4 * 4 * 4) = 7680种。
这么大的数字用人脑去算是很不合理的,所以应该写一个程序来处理,嗯。
(中间的 1 * 2 + 1 * 1 + 2 * 1是什么?——下面再说)
这个程序的实现我大一的时候曾经想过,但是那时候对语言掌握都很差,更别说写出具体的回溯等算法来实现。
昨天又想到这个问题,于是拖了这么久,终于在今天把代码写出来了(一题两年出,一跑就郁闷)。






